Crypto & E-Commerce Chatbots
Undercurrent
Crypto swap and e-commerce chatbot tools built right into Signal Messenger.
Summary
I designed Undercurrent’s end-to-end chatbot experiences inside Signal Messenger, a secure, open-source messaging platform. Each bot lived inside a Signal chat thread and guided users through structured decision flows (yes/no and A/B/C options) to help them reach the appropriate outcome based on their needs. My role covered the full UX process — from research and user journey mapping (heavy emphasis on this) to conversational flow design, copywriting, prototyping, documentation, and user testing.
At a Glance
My Role
  • Product Designer
Team
  • 2 designers, CEO, CTO, PM, QA Testers, Backend Engineers
Project Duration
  • April 2023 – October 2024
Problem
Undercurrent needed to support complex tasks like crypto transactions and e-commerce operations entirely within a chat-only interface (Signal).
The challenge: design experiences that felt clear, trustworthy, and efficient — all without traditional UI elements. Every flow had to rely on conversation structure, message formatting, and tone to convey information and guide users.
My Approach
I worked on both the customer and banker/admin sides of a cryptocurrency product, as well as the customer and vendor sides of an e-commerce product.
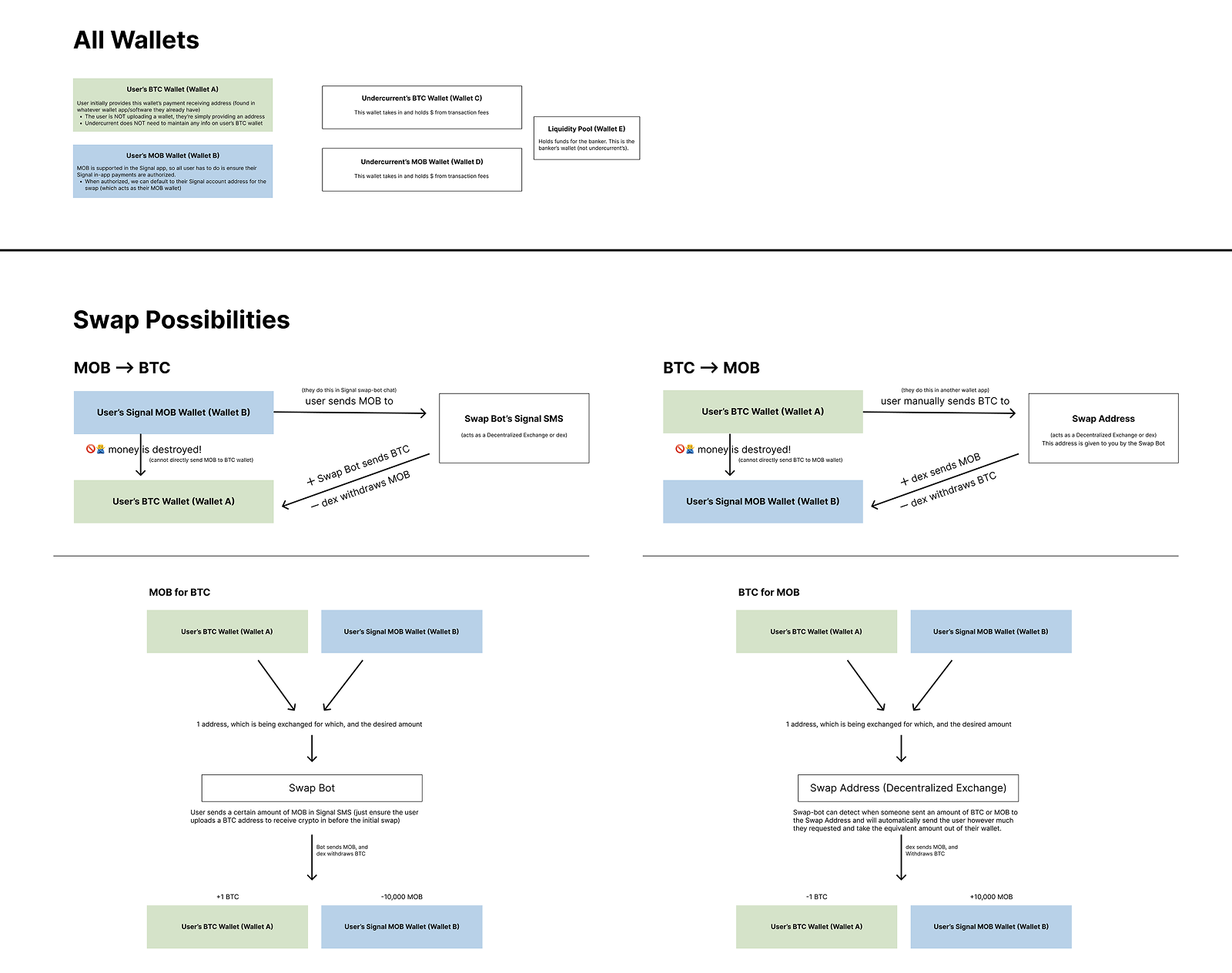
Cryptocurrency Swap-Bot (Customer Side)
I led the design for the customer-facing swap experience.
  • Conducted a competitive audit to identify essential features for a solid MVP.
  • Created the Information Architecture and user flows from scratch.
  • Broke complex actions like wallet setup and swaps into guided, conversational sequences.
  • Designed structured messages showing balances, fees, and wallet addresses clearly.
  • Designed a flexible flow allowing users to enter either a send or receive amount — aligning with how people naturally think about swaps.
  • Led user testing on prototypes, refining flow logic and copy based on feedback.
Cryptocurrency Swap-Bot (Banker/Admin Side)
I designed the internal tools used by bankers and admins to monitor swaps and manage liquidity through chat commands.
  • Monitoring: Created in-chat swap status streams with auto state-change alerts and Y/N acknowledgments.
  • 
Executing swaps: Added pre-send summaries (from→to, network, fees) and on-chain confirmations to prevent mis-sends.
  • 
Managing liquidity: Designed low-balance alerts and A/B/C prompts for rebalancing or pausing quotes directly in Signal.
  • Reporting: Scripted weekly summaries with A/B/C drill-downs and one-tap exports for performance tracking.
  • Exceptions: Designed templated “Exception” messages with A/B/C next steps (retry/refund/escalate) and quick support responses.
E-Commerce Shopping-Bot (Customer Side)
I co-led the design of the shopping experience for buyers.
  • Enabled chat-based browsing through categories with product details (images, price, descriptions).
  • Created one-tap add-to-cart and checkout flows with guided shipping and payment steps.
  • Designed secure wallet management and clear confirmation messages to build trust.
  • Added post-purchase flows for order tracking, returns/exchanges, and vendor messaging.
  • Partnered with another designer to refine copy, streamline interactions, and ensure conversational clarity.
E-Commerce Shopping-Bot (Vendor Side)
I redesigned incomplete vendor flows into a structured conversational system.
  • Simplified product and inventory management with prompts, quick replies, and inline confirmations.
  • Built real-time order notifications, one-tap confirmations, and automated shipping updates.
  • Consolidated support and insights so vendors could reply to inquiries and view reports directly in chat.
Results & Impact
  • Launched two functional chatbot MVPs (Crypto & E-Commerce) in under a year.
  • Cut error rates in swaps by 65% with checksum verification, pre-send summaries, and clear confirmation prompts.
  • Decreased vendor support inquiries by ~30% after implementing in-chat order tracking, confirmations, and real-time shipping updates.
  • Increased transaction confidence among users (based on testing feedback) — 90% of testers rated the conversational flow as “clear” or “trustworthy.”
  • Established a scalable chat design system, defining reusable message patterns (status, confirmation, error, alert) that reduced future flow creation time by ~50%.
Reflections
Things I’d do differently next time:
  • More user testing on conversational tone. I’d run more structured A/B tests on how phrasing and tone affected user trust — especially around high-stakes moments like sending funds or confirming swaps. Small wording changes can shift user confidence dramatically.
  • Data-driven improvements. I’d set up lightweight analytics (message success rates, response delays, drop-off points) to quantify which parts of the conversation caused hesitation or confusion.
  • Cross-platform scalability. I’d explore how these flows could translate into a visual interface — using the same logic to inform a future UI-based dashboard or web app for admins and vendors. This would bridge the conversational and traditional UX models.